SQLCompass features

SQLCompass – Features

Unfamiliar SQL Database?

Started a new job and struggling to get to grips with existing technology? SQLCompass features give you a great head start when working with an unfamiliar database.

SQLCompass will find database objects

Are you working in a collaborative environment where you need to quickly find relevant objects in the database which have been authored by other members of the team? SQLCompass can do that.

Audit existing SQL database 

Suffering schema drift? SQLCompass will highlight differences in your database schemas in multiple environments, or over time.

Navigation

  • Use a familiar tree view to access object details with a single click
  • Forward, back and history buttons allow you to quickly switch between recently viewed objects
  • Jump to a new object using the superfast Goto menu
  • Switch to Checkbox or Marked view modes to limit the tree to only the objects you’re working with
  • Save your current position in a handy bookmark
  • Share bookmarks with other users

Filtering

  • Filter all objects by schema, name and SQL
  • Build complex filters using regex, case sensitive and whole word options
  • Apply selective filtering by object type
  • Filter dropdowns remember your recent searches between sessions
  • Use advanced filters to search for specific operations on any object such as INSERT, UPDATE and EXEC
  • Exclude comments and literal text from filter scope

Offline Model

  • Share your database schema without compromising data security
  • Use lightning fast filtering to quickly find the objects you’re looking for

Comparison

  • Compare databases, highlighting different, similar and identical objects
  • View line by line comparisons of differing objects
  • View column and parameter level differences
  • Compare the same database in different environments
  • Compare the same database over time
  • Apply all filtering functions to database comparisons

Projection

  • Preview your changes by projecting scripts onto an existing database snapshot
  • Use DROP, CREATE and ALTER scripts and even sp_rename to build your projection
  • Highlight and filter on objects affected by your scripts
  • View the exact SQL actions affecting each object

SQLCompass features customised environ

  • Customise your experience
  • User defined fonts and colours

Scripting

  • Generate DROP, CREATE and ALTER scripts for any database object
  • Generate a range of useful scripts on tables to count all rows in selected tables, discover the maximum length of character columns, backup and restore data
  • Generate roll forward and roll back scripts from comparisons
  • Build VB and C# object models and CRUD operations quickly and accurately
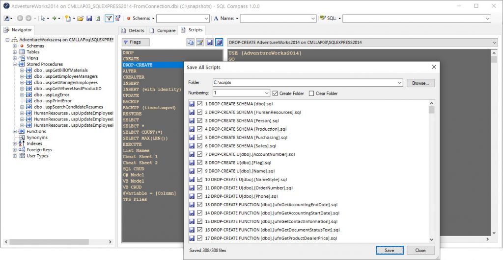
  • Save all scripts to a single file or to multiple files

Just started working with or interested in learning about how SQL works?  Click here.